When Nordic Semiconductor launched the nRF54L Series in late 2024, it marked a significant evolution from the beloved nRF52 Series. As I shared in my nRF54L15 first impressions post, this new generation brought impressive improvements in processing power, energy efficiency, and wireless capabilities.
Now, Nordic has expanded their offering with the nRF54LM20A—the bigger sibling to the nRF54L15 that takes everything up a notch. Think of it as the “premium edition” of the lineup. While the nRF54L15 established Nordic’s new direction with its 22nm process and higher power-efficiency design, the nRF54LM20A represents what happens when you remove the constraints and build for developers who need maximum capability.
Why should you care about this new Nordic SoC? Because it addresses a fundamental challenge in modern IoT development: the growing complexity of connected products. Increasingly, today’s smart devices aren’t only sending simple sensor readings—they’re also running sophisticated algorithms, processing multiple data streams, managing complex user interfaces, and coordinating multiple wireless protocols simultaneously. The nRF54LM20A is built for that reality, while still achieving longer battery life and robust RF performance.
🎥 See It In Action
Check out the video unboxing and overview of the nRF54LM20A Development Kit
The nRF54L Series Story: Evolution from nRF52
The nRF54L Series represents Nordic’s transition from the beloved nRF52 generation to address modern IoT demands. Built on a 22nm process (versus 90nm for the nRF52), the series introduces 2x processing power and 3x processing efficiency with an upgrade to Arm Cortex-M33 at 128MHz in a 22nm process. Nordic claims that this improvement, combined with 4th-generation ultra-low-power radio, results in an average 30%-50% lower system power consumption for common Bluetooth LE use cases.
The nRF54L15, as I covered in my previous post, established this foundation with 1.5 MB of non-volatile memory and Bluetooth LE Core v6.0 support. However, developers sometimes require more memory, additional GPIO pins, and enhanced connectivity options for complex applications.
That’s precisely where the nRF54LM20A comes in. It takes the proven foundation of the nRF54L architecture and scales it up for applications that need maximum capability without compromise.

Key Highlights: What Makes the nRF54LM20A Special
Massive Memory for Complex Applications
The nRF54LM20A’s standout feature is its memory: 2MB non-volatile memory (NVM) and 512KB RAM (double the RAM of the nRF54L15).
This enables:
- Matter devices running multiple wireless protocol stacks simultaneously
- Industrial sensors storing weeks of operational data locally
- Advanced wearables processing sensor fusion algorithms with rich interfaces
- Medical devices implementing complex signal processing with audit logs
This memory capacity eliminates the need for external storage in most applications while supporting sophisticated real-time processing and multiple protocol stacks.
66 GPIO Pins: Designing Without Limits
The nRF54LM20A provides up to 66 GPIO pins (package dependent), enabling complex single-chip designs that previously required external I/O expanders. This supports multiple sensor buses, user interfaces, relay controls, and debugging interfaces simultaneously—simplifying PCB design and improving reliability.
High-Speed USB: Modern Connectivity
High-speed USB support enables fast data transfer for firmware updates, data synchronization, and direct computer connectivity. This is particularly valuable for gaming peripherals, development tools, industrial devices, and medical equipment requiring rapid data transfer.
Additional Processing Power – Design Made Simple

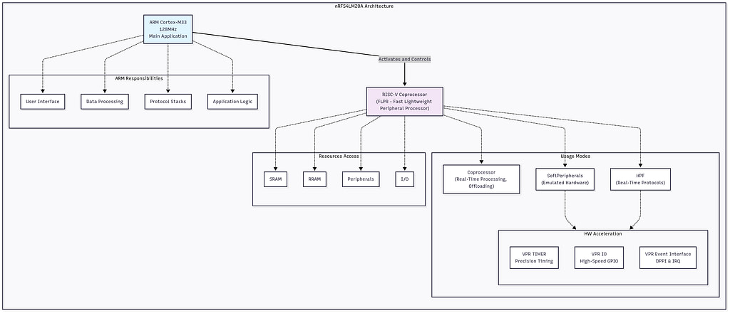
The nRF54LM20A’s RISC-V coprocessor is an additional processor optimized for performance, running at 128 MHz alongside the main ARM Cortex-M33. Supervised by the main processor, it provides additional processing capacity and can handle time-critical tasks, offload workload from the main processor, or implement low-level custom protocols. It can also run SoftPeripherals—emulated peripherals that utilize hardware acceleration for I/O.
Developers can choose from three usage modes for the RISC-V coprocessor, each optimized for different scenarios:
Coprocessor Mode: Run a standalone custom application on the coprocessor while supervised by the main processor. This mode utilizes Zephyr RTOS, enabling access to the Zephyr ecosystem (drivers, samples, and more) with the same APIs and toolchain as the main processor. The coprocessor runs a separate instance of Zephyr RTOS, enabling efficient development.
SoftPeripherals: Extend hardware capabilities with emulated peripherals that utilize hardware acceleration for I/O performance. Nordic provides these as part of the nRF Connect SDK with verified quality and straightforward usage. Access them through driver-level APIs just like conventional peripherals.
High-Performance Framework: A low-level framework for developing custom high-speed or timing-critical protocols. This framework enables low-level implementation that directly accesses hardware peripherals, providing higher performance and more predictable timing, and allowing the development of customized protocols for specific and demanding use cases.
Protocol Support: Future-Proofing Your Design
The nRF54LM20A supports the complete modern wireless ecosystem: Bluetooth LE Core v6.0 with Channel Sounding, Matter, Thread, and Zigbee. Crucially, it can run multiple protocols simultaneously, enabling devices that serve as Bluetooth LE sensors, Matter endpoints, and Thread routers concurrently.
Real-World Applications: Where the nRF54LM20A Shines
The nRF54LM20A’s enhanced capabilities make it ideal for:
Matter Devices: Bridging multiple wireless technologies while processing automation rules locally and logging energy data.
Industrial IoT Sensors: Process vibration patterns, store operational data during outages, implement predictive maintenance, and coordinate through mesh networks.
Advanced Wearables: Handle sensor fusion algorithms, process sleep patterns, securely store health data, and support multiple connectivity options.
Medical Devices: Store detailed historical data, maintain audit trails, and provide comprehensive logging for regulatory compliance.
Power Efficiency in Context
Overall, the nRF54L Series delivers significant power efficiency improvements versus nRF52 designs through advanced processing architecture and optimized power management.
Practically, this translates to extended battery life across applications—Bluetooth LE beacons lasting over 6 years on a single CR2032 battery, connected devices operating for 5+ years between battery changes, and Matter over Thread devices running for 1 year and 7 months (4 months longer than the nRF52840).
System-OFF mode with Global RTC wakeup consumes just 0.9µA while maintaining essential timekeeping functions—a capability unavailable in previous generations and 40% more efficient than comparable nRF52840 alternatives (System ON with RTC wakeup).
The nRF54LM20A’s power architecture features separate power domains, enabling ultra-low power operation. Peripheral and low-power domains can remain active while the ARM processor and radio are powered off, handling routine tasks autonomously.
The DPPI (Distributed Programmable Peripheral Interconnect) can perform simple peripheral-related logic without waking the processor. Additionally, the increased processing power of both the ARM Cortex-M33 and RISC-V coprocessor shortens active time during computation, reducing overall energy consumption.
Nordic’s nRF54L Series Express Course is a great reference you can refer to for more details: https://academy.nordicsemi.com/courses/nrf54l-series-express-course/lessons/lesson-1-architecture-overview/topic/processing-performance-and-power-consumption/
(Above figures are primarily for the nRF54L15/10/05 SoCs. The numbers for the nRF54LM20A variant will be added soon.)
Getting Started with Development
The nRF54LM20A is supported by Nordic’s nRF Connect SDK (Zephyr-based), which includes comprehensive examples for all wireless protocols. The nRF54LM20 DK development kit is currently available only through Nordic’s early access program, with production scheduled to start in Q1 2026. Migration from nRF52 or nRF54L15 follows established patterns with SDK compatibility layers and extensive documentation support.

When to Choose the nRF54LM20A: A Simple Decision Guide
Choose the nRF54LM20A When You Need:
- Maximum memory: Applications requiring >1.5MB flash or >256KB RAM
- Extensive connectivity: Designs needing many GPIO pins or high-speed USB
- Multiple protocols: Products that must simultaneously run Bluetooth LE, Matter, Thread, or Zigbee
- Complex processing: Applications requiring sophisticated local algorithms or data processing
- Future-proofing: Designs that may need to add features over their product lifetime
Consider the nRF54L15/10/05 When:
- Cost optimization: Simpler applications where the additional nRF54LM20A features aren’t needed
- Size constraints: Designs where every millimeter matters, and the nRF54L15’s smaller packages are advantageous (this is applicable for the WLCSP form factor of the nRF54L15, but not for the L10 or L05 since they are not offered in WLCSP)
- Power optimization: Battery-powered applications where even small power differences matter
- Faster availability: Projects that can’t wait for nRF54LM20A production ramp-up
Module Options: Simplifying Your Hardware Design
While modules specifically for the nRF54LM20A are not yet available, Nordic’s module ecosystem for the nRF54L Series is worth understanding—especially if you’re planning a product roadmap.
Current Module Availability
Modules are currently available for the nRF54L15, L10, and L05 variants. These pre-certified, ready-to-integrate solutions significantly reduce development complexity and time-to-market, particularly for teams without extensive RF expertise.
Why Choose a Module?
Simplified PCB Design: Modules eliminate the need for RF layout expertise. The antenna, matching network, and critical components are already integrated and tested, allowing your team to focus on the core functionality of your product rather than RF engineering challenges.
Pre-matched Antenna Options: Many modules include optimized antenna solutions—either integrated chip antennas or connectors for external antennas. This removes the complex impedance matching work that can delay projects and require expensive RF testing iterations.
Streamlined Certification: Perhaps the most significant advantage is the simplicity of certification. Modules typically come with pre-certified RF performance for FCC (United States), CE (Europe), and Bluetooth SIG compliance. This means:
- Reduced certification costs (you inherit the module’s certifications)
- Faster time-to-market (weeks instead of months for RF certification)
- Lower risk of certification failures requiring hardware redesigns
Planning for nRF54LM20A Modules
While nRF54LM20A-based modules aren’t available during this early access period, they’re likely to follow the same pattern as other nRF54L variants. For immediate projects requiring nRF54LM20A capabilities, you’ll need to design with the bare SoC and handle RF layout and certification internally. For projects with flexibility, starting with an nRF54L15 module and planning for potential migration to the nRF54LM20A module could reduce risk while maintaining a path to enhanced capabilities.
Video Unboxing
Conclusion: The Premium Choice for Advanced Projects
The Nordic nRF54LM20A represents the natural evolution of the nRF54L series—taking proven architecture and scaling it for applications that demand maximum capability. With its 2MB+ memory, 66 GPIO pins, high-speed USB, and comprehensive wireless protocol support, it removes the traditional constraints that force design compromises.
Whether you’re building sophisticated smart home hubs, advanced industrial sensors, or next-generation wearables, the nRF54LM20A provides the foundation for products that were previously difficult or impossible to implement in a single chip. The combination of processing power, memory capacity, and wireless capability opens up entirely new product categories while maintaining the power efficiency and developer-friendly ecosystem that made Nordic’s previous generations so successful.
For developers ready to build the next generation of connected products without compromising on capability, the nRF54LM20A deserves serious consideration. It’s not just about having more memory or more pins—it’s about having the freedom to innovate without architectural limitations.
Ready to explore the nRF54LM20A for your next project? Explore Nordic’s early access program to request early sampling and begin prototyping today.




